Version: Unity 6.0 (6000.0)
语言 : 中文
在 URP 中使用 Shadow Caster 2D 创建阴影
在 URP 中使用 2D 光源照亮 VFX Graph 资源

在 URP 中创建 2D 精灵光照 Shader Graph

创建一个当应用于材质时会对 2D 光源做出反应的着色器。

创建精灵光照 Shader Graph

  1. 通过选择资源 (Assets) > 创建 (Create) > Shader Graph > URP > 精灵光照 Shader Graph (Sprite Lit Shader Graph) 来创建新资源。然后在 Asset 窗口中创建 Shader Graph 资源。

  2. 双击该新资源以打开 Shader Graph

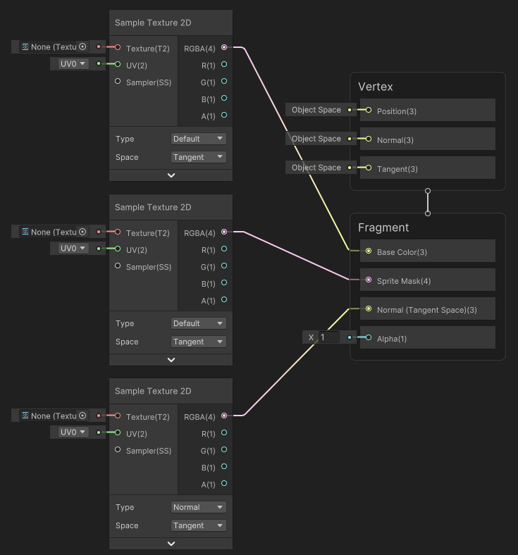
  3. 通过右键单击 Shader Graph 窗口并选择创建节点 (Create Node),然后搜索并选择 Sample Texture 2D 选项来创建三个 Sample Texture 2D 节点。

  4. 将其中一个节点的 Type 更改为 Normal

  5. 按如下所示连接 Default Type 节点的 RGBA(4) Output Slot。请注意,应将 Normal Type 节点的 Output Slot 连接到 Normal(Tangent Space)(3) Input Slot。

  6. 选择黑板 (Blackboard) 上的 +,然后选择 Texture 2D,即可创建三个 Texture 2D 属性。在此示例中,将它们命名为“MainTex”、“MaskTex”和“NormalMap”。

  7. 将每个 2D 纹理 (Texture 2D) 属性拖放至编辑器窗口中。将每个属性连接至 Sample Texture 2D 节点的 Input Slots,如下所示。请注意,’NormalMap’ 属性只能连接到 Normal Type 节点。

  8. 选择保存资源 (Save Asset) 以保存着色器。

现在可以将新构建的着色器分配给材质。

在 URP 中使用 Shadow Caster 2D 创建阴影
在 URP 中使用 2D 光源照亮 VFX Graph 资源