Version: Unity 6.0 (6000.0)
言語 : 日本語
URP で Shadow Caster 2D により影を作成する
URP で 2D ライトを使用して VFX グラフアセットを照射する

URP で 2D Sprite Lit Shader Graph を作成する

マテリアルに適用されるときに 2D ライトに反応するシェーダーを作成します。

Sprite Lit Shader Graph を作成する

  1. Assets > Create > Shader Graph > URP > Sprite Lit Shader Graph の順に選択して、新しいアセットを作成します。Asset ウィンドウにシェーダーグラフアセットが作成されます。

  2. 新しいアセットをダブルクリックして、Shader Graph を開きます。

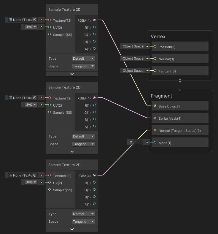
  3. Shader Graph ウィンドウを右クリックし、Create Node を選択して Sample Texture 2D ノードを作成します。次に Sample Texture 2D オプションを検索して選択します。

  4. いずれかのノードの TypeNormal に変更します。

  5. Default Type ノードの RGBA(4) 出力スロット を以下のようにアタッチします。Normal Type ノードの出力スロットは、Normal(Tangent Space)(3) の入力スロットにアタッチする必要があることに注意してください。

  6. ブラックボード+ を選択して、3 つの Texture 2D プロパティを作成し、Texture 2D を選択します。この例では、‘MainTex’、‘MaskTex’、‘NormalMap’ という名前を付けます。

  7. Texture 2D のそれぞれのプロパティをエディターウィンドウにドラッグします。それぞれのプロパティを、以下のように Sample Texture 2D ノードの 入力スロット にアタッチします。‘NormalMap’ プロパティは、Normal Type ノードにのみアタッチする必要があることに注意してください。

  8. Save Asset を選択してシェーダーを保存します。

これで、新たにビルドしたシェーダーをマテリアルに適用できます。

URP で Shadow Caster 2D により影を作成する
URP で 2D ライトを使用して VFX グラフアセットを照射する