Version: Unity 6.0 (6000.0)
언어 : 한국어
URP에서 섀도우 캐스터 2D로 그림자 생성
URP에서 2D 광원으로 VFX 그래프 에셋 비추기

URP에서 2D 스프라이트 릿 Shader Graph 만들기

머티리얼에 적용될 때 2D 광원에 반응하는 셰이더를 만듭니다.

스프라이트 릿 Shader Graph 만들기

  1. Assets > Create > Shader Graph > URP > Sprite Lit Shader Graph를 선택하여 새 에셋을 생성합니다.. 그러면 에셋 창에 Shader Graph 에셋이 생성됩니다.

  2. 새 에셋을 두 번 클릭하여 Shader Graph를 엽니다.

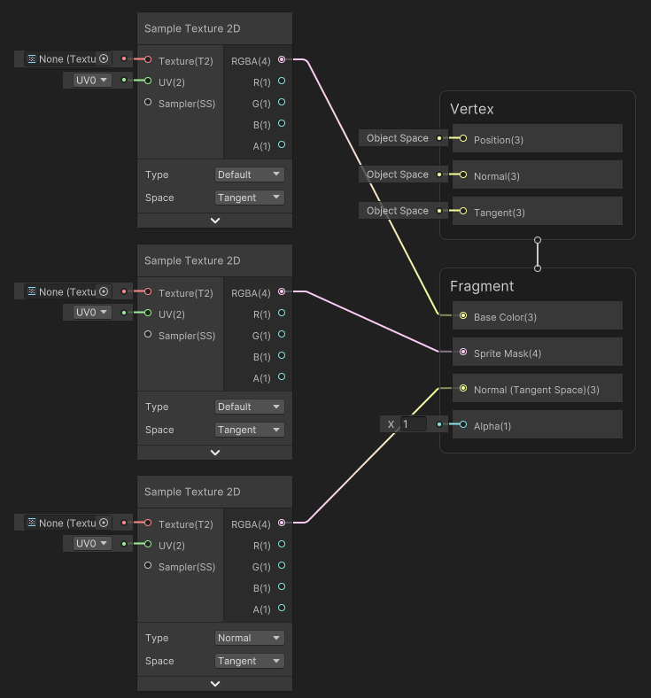
  3. Shader Graph 창에서 마우스 오른쪽 버튼을 클릭하고 Create Node를 선택하여 Sample Texture 2D 노드를 생성한 후 Sample Texture 2D 옵션을 검색하여 선택합니다.

  4. 노드 중 하나의 TypeNormal로 변경합니다.

  5. 아래와 같이 Default Type 노드의 RGBA(4) Output Slot을 연결합니다. Normal Type 노드의 출력 슬롯은 Normal(Tangent Space)(3) 입력 슬롯에 연결해야 합니다.

  6. 블랙보드에서 +를 선택하여 세 개의 Texture 2D 프로퍼티를 생성한 후 Texture 2D를 선택합니다. 이 예시에서는 이름을 ‘MainTex’, ‘MaskTex’, ’NormalMap’으로 지정합니다.

  7. Texture 2D 프로퍼티를 에디터 창으로 드래그합니다. 아래 그림과 같이 각 프로퍼티를 Sample Texture 2D 노드의 입력 슬롯에 연결합니다. ‘NormalMap’ 프로퍼티는 Normal Type 노드에만 연결해야 합니다.

  8. Save Asset을 선택하여 셰이더를 저장합니다.

이제 새롭게 빌드된 셰이더를 머티리얼에 적용할 수 있습니다.

URP에서 섀도우 캐스터 2D로 그림자 생성
URP에서 2D 광원으로 VFX 그래프 에셋 비추기