要打开和使用调试器,请执行以下步骤:
转到窗口 > 2D > 光源批处理调试器 (Window > 2D > Light Batching Debugger) 打开调试器窗口。
通过同时打开游戏 (Game) 视图和调试器窗口来实时查看光源批处理调试器更新。
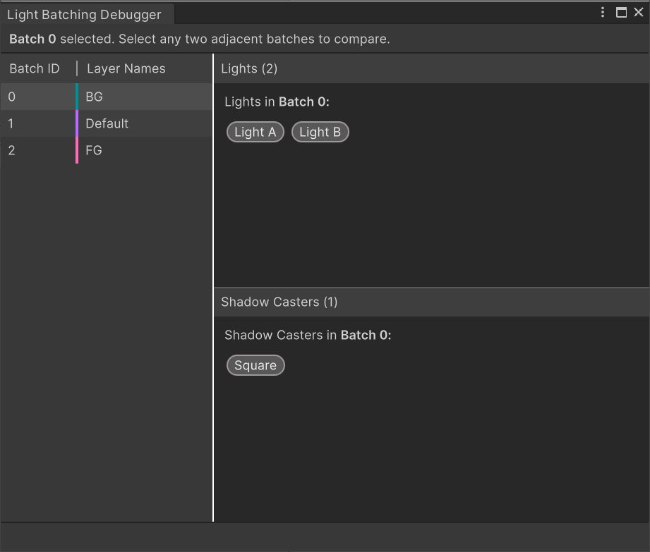
从调试器窗口左侧选择一个批次以查看当前批次中的光源和阴影投射物。

以不同颜色编码的排序层意味着它们位于具有不同批次 ID 的不同批次中,不会一起进行批处理。

具有相同颜色代码的排序层将一起进行批处理并将拥有相同的批次 ID。
选择相邻批次来比较所选批次之间的差异。调试器窗口将每个批次中包含的光源和阴影投射物显示在单独的面板中。

在此示例中,光源 A 存在于批次 0 中,而不是批次 1 中。调试器在窗口底部提供了有关需要执行哪些操作才能让 Unity 将两个选定的批次一起进行批处理的说明;也就是说,批次 0 包含光源 A,该光源目前仅以 BG 排序层为目标。通过让光源 A 也以默认排序层为目标,Unity 可以对批次 0 和批次 1一起进行批处理。