디버거를 열어 사용하는 과정은 다음과 같습니다.
Window > 2D > Light Batching Debugger로 이동해 디버거 창을 엽니다.
게임 뷰와 디버거 창을 동시에 열어 두면 광원 배칭 디버거의 업데이트를 실시간으로 볼 수 있습니다.
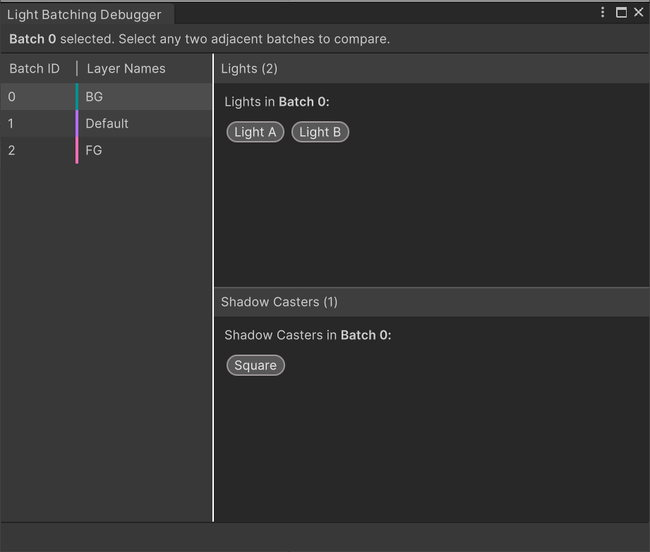
디버거 창 왼쪽에서 배치를 선택하여 현재 배치의 광원과 섀도우 캐스터를 볼 수 있습니다.

정렬 레이어가의 색상이 다르게 코딩되었다는 것은 해당 레이어들이 다른 배치 ID를 가진 다른 배치에 속하며 함께 배칭되지 않는다는 것을 의미합니다.

동일한 컬러 코드를 공유하는 정렬 레이어는 함께 배칭되며 동일한 배치 ID를 공유합니다.
인접한 배치들을 선택하여 선택한 배치들 간의 차이점을 비교합니다. 디버거 창에는 각 배치에 포함된 광원과 섀도우 캐스터가 별도의 패널에 표시됩니다.

이 예에서 Light A는 Batch 1이 아니라 Batch 0에 존재합니다. 디버거 창 하단에는 선택한 두 배치가 함께 배칭되도록 만드는 방법에 대한 지침을 제공합니다. 즉, Batch 0에는 현재 BG 정렬 레이어만 타게팅하는 Light A가 포함되어 있습니다. Light A가 기본 정렬 레이어도 타게팅하도록 하면 Unity는 Batch 0과 Batch 1을 함께 배칭할 수도 있습니다.