デバッガーを開いて使用する手順は、次のとおりです。
Window > 2D > Light Batching Debugger の順に移動して、デバッガーウィンドウを開きます。
ゲームビューとデバッガーウィンドウを同時に開いたままにすることで、Light Batching Debugger の更新をリアルタイムで表示できます。
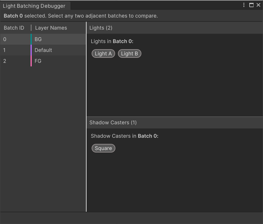
デバッガーウィンドウの左側からバッチを選択すると、現在のバッチのライトキャスターとウィンドウキャスターが表示されます。

カラーコードの設定が異なるソートレイヤーは、異なるバッチ ID を持つ異なるバッチに含まれ、まとめてバッチ処理されないことを表します。

同じカラーコードを共有するソートレイヤーはまとめてバッチされ、同じバッチ ID を共有します。
隣接するバッチを選択して、選択したバッチ間の差異を比較します。デバッガーウィンドウには、各バッチに含まれるライトとシャドウキャスターが別々のパネルに表示されます。

この例では、ライト A はバッチ 0 に存在し、バッチ 1 には存在しません。デバッガーは、選択した 2 つのバッチを Unity でバッチ処理するために必要な手順をウィンドウの下部に示します。つまり、バッチ 0 には、現在 BG ソートレイヤーのみをターゲットとするライト A が含まれます。ライト A がデフォルトのソートレイヤーもターゲットにするように設定することで、Unity はバッチ 0 とバッチ 1 の両方をまとめてバッチ処理できます。