Version: Unity 6.5 Alpha (6000.5)
Language : English
Stereo rendering
Foveated rendering

Single-pass instanced rendering and custom shaders

URP, HDRP, ShaderGraph, Surface shadersA program that runs on the GPU. More info
See in Glossary
, and built-in shaders already support single-pass stereo instanced rendering. However, shaders from the Asset StoreA growing library of free and commercial assets created by Unity and members of the community. Offers a wide variety of assets, from textures, models and animations to whole project examples, tutorials and Editor extensions. More info
See in Glossary
, from other third parties, or those that you have written yourself might need to be updated.

For more information about supporting instanced rendering in your shaders, see GPU Instancing. The information in this section specifically talks about stereo rendering and might not include all changes you need to make to support instanced rendering in general.

Update the vertex input attributes struct

Add the UNITY_VERTEX_INPUT_INSTANCE_ID macro to the appdata struct.

Example:

struct appdata
{
    float4 vertex : POSITION;
    float2 uv : TEXCOORD0;

    UNITY_VERTEX_INPUT_INSTANCE_ID //Insert
};

Update the vertex output attributes struct

Add UNITY_VERTEX_OUTPUT_STEREO macro to the v2f output struct.

Example:

struct v2f
{
    float2 uv : TEXCOORD0;
    float4 vertex : SV_POSITION;

    UNITY_VERTEX_OUTPUT_STEREO //Insert
};

Update the main vertex shader function

Add the following macros to the beginning of your main vert method (in order):

  1. UNITY_SETUP_INSTANCE_ID()
  2. UNITY_INITIALIZE_OUTPUT(v2f, o)
  3. UNITY_INITIALIZE_VERTEX_OUTPUT_STEREO()

UNITY_SETUP_INSTANCE_ID() calculates and sets the built-in unity_StereoEyeIndex and unity_InstanceID shader variables to the correct values based on which eye the GPU is currently rendering.

UNITY_INITIALIZE_VERTEX_OUTPUT_STEREO tells the GPU which eye in the texture array it should render to, based on the value of unity_StereoEyeIndex. This macro also transfers the value of unity_StereoEyeIndex from the vertex shaderA program that runs on each vertex of a 3D model when the model is being rendered. More info
See in Glossary
so that it will be accessible in the fragment shader only if UNITY_SETUP_STEREO_EYE_INDEX_POST_VERTEX is called in the fragment shader frag method.

UNITY_INITALIZE_OUTPUT(v2f,o) initializes all v2f values to 0.

Example:

v2f vert (appdata v)
{
    v2f o;

    UNITY_SETUP_INSTANCE_ID(v); //Insert
    UNITY_INITIALIZE_OUTPUT(v2f, o); //Insert
    UNITY_INITIALIZE_VERTEX_OUTPUT_STEREO(o); //Insert

    o.vertex = UnityObjectToClipPos(v.vertex);

    o.uv = v.uv;

    return o;
}

Post-Processing shaders

If you want your Post-ProcessingA process that improves product visuals by applying filters and effects before the image appears on screen. You can use post-processing effects to simulate physical camera and film properties, for example Bloom and Depth of Field. More info post processing, postprocessing, postprocess
See in Glossary
shaders to support single-pass stereo instancing, follow the steps for custom shaders as well as the steps below.

Note: You can download all Unity base shader scriptsA piece of code that allows you to create your own Components, trigger game events, modify Component properties over time and respond to user input in any way you like. More info
See in Glossary
from the Unity website.

Do the following for each Post-Processing shader that you want to support single-pass instancing:

  1. Add the UNITY_DECLARE_SCREENSPACE_TEXTURE(tex) macro outside the frag method (see the example below for placement) in your Shader script, so that when you use a particular stereo rendering method the GPU uses the appropriate texture sampler. For example, if you use multi-pass rendering, the GPU uses a texture 2D sampler. For single-pass instancing or multi-view rendering, the texture sampler is a texture array.

  2. Add UNITY_SETUP_STEREO_EYE_INDEX_POST_VERTEX(i) at the beginning of the fragment shader frag method (See the example below for placement). You only need to add this macro if you want to use the unity_StereoEyeIndex built-in shader variable to find out which eye the GPU is rendering to. This is useful when testing post-processing effects.

  3. Use the UNITY_SAMPLE_SCREENSPACE_TEXTURE() macro when sampling 2D textures (See the example below). Standard shaders use a 2D texture-based back buffer to sample textures. Single-pass stereo instancing does not use this type of back buffer, so if you do not specify a different method for 2D texture sampling, your shader does not render correctly. To prevent rendering issues, the UNITY_SAMPLE_SCREENSPACE_TEXTURE() macro detects which stereo rendering pathThe technique that a render pipeline uses to render graphics. Choosing a different rendering path affects how lighting and shading are calculated. Some rendering paths are more suited to different platforms and hardware than others. More info
    See in Glossary
    you are using and then automatically samples the texture in the correct manner. See Unity documentation on HLSLSupport.cginc to learn more about similar macros used for depth textures and screen-space shadow maps.

Example:

UNITY_DECLARE_SCREENSPACE_TEXTURE(_MainTex); //Insert

half4 frag (v2f i) : SV_Target
{
    UNITY_SETUP_STEREO_EYE_INDEX_POST_VERTEX(i); //Insert
    
    half4 col = UNITY_SAMPLE_SCREENSPACE_TEXTURE(_MainTex, i.uv); //Insert
    
    // just invert the colors
    
    col = 1 - col;
    
    return col;
}

Full sample shader code

Below is a simple example of the template image effect shader with all of the previously mentioned changes applied to support single-pass stereo instancing. The lines added to the shader code are marked with the comment: //Insert.

struct appdata
{
    float4 vertex : POSITION;
    float2 uv : TEXCOORD0;
    
    UNITY_VERTEX_INPUT_INSTANCE_ID //Insert
};

//v2f output struct

struct v2f
{

    float2 uv : TEXCOORD0;
    float4 vertex : SV_POSITION;
    
    UNITY_VERTEX_OUTPUT_STEREO //Insert
};

v2f vert (appdata v)
{
    v2f o;
    
    UNITY_SETUP_INSTANCE_ID(v); //Insert
    UNITY_INITIALIZE_OUTPUT(v2f, o); //Insert
    UNITY_INITIALIZE_VERTEX_OUTPUT_STEREO(o); //Insert
    
    o.vertex = UnityObjectToClipPos(v.vertex);
    o.uv = v.uv;
    return o;
}

UNITY_DECLARE_SCREENSPACE_TEXTURE(_MainTex); //Insert

half4 frag (v2f i) : SV_Target
{
    UNITY_SETUP_STEREO_EYE_INDEX_POST_VERTEX(i); //Insert
    
    half4 col = UNITY_SAMPLE_SCREENSPACE_TEXTURE(_MainTex, i.uv); //Insert
    
    // invert the colors
    
    col = 1 - col;
    
    return col;
}

Procedural geometry

If you use the Graphics.DrawProceduralIndirect() and CommandBuffer.DrawProceduralIndirect() methods to draw fully procedural geometry on the GPU, note that both methods receive their arguments from a compute buffer. This means that it is difficult to increase the instance count at run time. To increase the instance count, you must manually double the instance count contained in your compute buffers.

Debugging your shader

The following shader code renders a GameObjectThe fundamental object in Unity scenes, which can represent characters, props, scenery, cameras, waypoints, and more. A GameObject’s functionality is defined by the Components attached to it. More info
See in Glossary
as green for a user’s left eye and red for their right eye. This shader is useful for debugging your stereo rendering, because it allows you to verify that all stereo graphics work and are functioning correctly.

Shader "XR/StereoEyeIndexColor"
{
   Properties
   {
       _LeftEyeColor("Left Eye Color", COLOR) = (0,1,0,1)
       _RightEyeColor("Right Eye Color", COLOR) = (1,0,0,1)
   }

   SubShader
   {
      Tags { "RenderType" = "Opaque" }

      Pass
      {
         CGPROGRAM

         #pragma vertex vert
         #pragma fragment frag

         float4 _LeftEyeColor;
         float4 _RightEyeColor;

         #include "UnityCG.cginc"

         struct appdata
         {
            float4 vertex : POSITION;

            UNITY_VERTEX_INPUT_INSTANCE_ID
         };

         struct v2f
         {
            float4 vertex : SV_POSITION;

            UNITY_VERTEX_INPUT_INSTANCE_ID 
            UNITY_VERTEX_OUTPUT_STEREO
         };

         v2f vert (appdata v)
         {
            v2f o;

            UNITY_SETUP_INSTANCE_ID(v);
            UNITY_INITIALIZE_OUTPUT(v2f, o);
            UNITY_INITIALIZE_VERTEX_OUTPUT_STEREO(o);

            o.vertex = UnityObjectToClipPos(v.vertex);

            return o;
         }

         fixed4 frag (v2f i) : SV_Target
         {
            UNITY_SETUP_STEREO_EYE_INDEX_POST_VERTEX(i);

            return lerp(_LeftEyeColor, _RightEyeColor, unity_StereoEyeIndex);
         }
         ENDCG
      }
   }
}

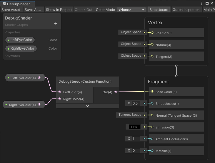
ShaderGraph debug shader

ShaderGraph automatically adds the macros required to support single-pass stereo rendering. To implement the debug shader in ShaderGraph you can use a Custom Function Node that sets the base color based on the eye index.

A custom function node in ShaderGraph.
A custom function node in ShaderGraph.

Use the unity_StereoEyeIndex shader attribute to determine the base color depending on which eye instance is being rendered. The Custom Function Node in the example above contains the following code:

Out = lerp(LeftColor, RightColor, unity_StereoEyeIndex);
Stereo rendering
Foveated rendering