{!See https://docs.google.com/document/d/1takg_GmIBBKKTj-GHZCwzxohpQz7Bhekivkk72kYMtE/edit for reference implementation of OneTrust, dataLayer and GTM} {!OneTrust Cookies Consent} {!OneTrust Cookies Consent end} {!dataLayer initialization push} {!dataLayer initialization push end} {!Google Tag Manager} {!Google Tag Manager end} 비주얼 이펙트 그래프의 포인트 캐시 | Visual Effect Graph | 10.8.0
docs.unity3d.com
"{0}"의 검색 결과

    목차 표시/숨기기

    비주얼 이펙트 그래프의 포인트 캐시

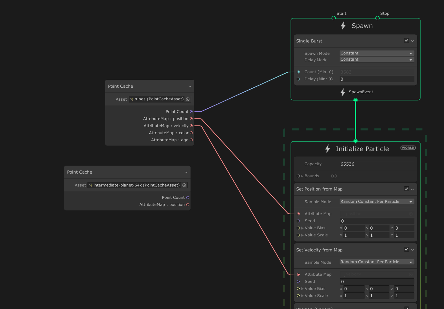
    포인트 캐시는 텍스처에 베이크한 속성과 포인트를 저장하는 에셋입니다. 포인트 캐시를 사용하여 복잡한 지오메트리 모양의 파티클 효과를 구현할 수 있습니다.

    속성 맵

    포인트 캐시는 속성 맵에 데이터를 저장합니다. 속성 맵은 특정 포인트 속성에 대한 값 리스트(포인트 캐시의 모든 포인트에 대해 하나씩)입니다. 예를 들어 포지션 속성 맵은 포인트 캐시의 각 포인트에 대한 위치를 저장합니다. 각 포인트에는 해당 속성 값에 액세스하는 데 사용할 수 있는 인덱스가 있습니다. 포인트에 대한 속성 데이터를 가져오려면 포인트의 인덱스에서 각 속성 맵을 조회하십시오. 포인트 캐시는 각 열이 속성 맵을 나타내고 각 행이 포인트를 나타내는 일종의 테이블이라고 생각할 수 있습니다. 예를 들면 다음과 같습니다.

    Position Normal Color
    Point 1 ... ... ...
    Point 2 ... ... ...
    Point 3 ... ... ...
    Point 4 ... ... ...
    ... ... ... ...

    포인트 캐시 에셋

    Unity는 포인트 캐시를 임포트하여 에셋으로 저장합니다. 포인트 캐시 에셋은 오픈 소스 포인트 캐시 사양을 따르고, .pCache 파일 확장자를 사용합니다. 인스펙터에서 편집할 수 있는 공용 속성은 없지만, 파티클 수, 파티클 프로퍼티를 나타내는 텍스처 등과 같은 읽기 전용 정보를 표시합니다. 포인트 캐시 에셋에 대한 자세한 내용과 인스펙터에 표시되는 프로퍼티에 대한 설명은 포인트 캐시 에셋을 참조하십시오.

    포인트 캐시 사용

    포인트 캐시 연산자를 사용하면 시각 효과에서 포인트 캐시를 사용할 수 있습니다. 이 연산자는 포인트 캐시 에셋에서 파티클 수와 해당 속성을 추출하여 연산자의 출력 포트로 노출합니다. 그런 다음 Set <attribute> from Map 블록과 같은 다른 노드에 포트를 연결할 수 있습니다.

    포인트 캐시 생성

    시각 효과에 사용할 포인트 캐시를 생성하려면 다음 방법 중 하나를 사용할 수 있습니다.

    • 빌트인 포인트 캐시 베이크 툴

    • VFXToolbox에 번들로 포함된 Houdini pCache Exporter(/DCC~ 폴더에 있음)를 사용하여 포인트 캐시를 베이크할 수 있습니다.

    • 자체 익스포터를 작성하여 포인트 캐시 파일을 작성할 수 있습니다. 포인트 캐시 에셋 포맷 및 사양에 대한 자세한 내용은 pCache README를 참조하십시오.

    제한 및 제약 사항

    이 임포터는 float 및 uchar 프로퍼티 타입을 지원합니다. 다른 타입의 프로퍼티는 오류를 반환합니다.

    문서 개요
    맨 위로
    Copyright © 2023 Unity Technologies — 상표 및 이용약관
    • 법률정보
    • 개인정보처리방침
    • 쿠키
    • 내 개인정보 판매 금지
    • Your Privacy Choices (Cookie Settings)