2D 렌더러 및 셰이더 그래프
릿 셰이더 생성
Assets > Create > Shader Graph > URP > Sprite Lit Shader Graph 를 선택하여 새 에셋을 생성합니다.. 그러면 에셋 창에 셰이더 그래프 에셋이 생성됩니다.
새 에셋을 두 번 클릭하여 셰이더 그래프 를 엽니다.
셰이더 그래프 창에서 마우스 오른쪽 버튼을 클릭하고 Create Node를 선택하여 Sample Texture 2D 노드를 생성한 후 Sample Texture 2D 옵션을 검색하여 선택합니다.
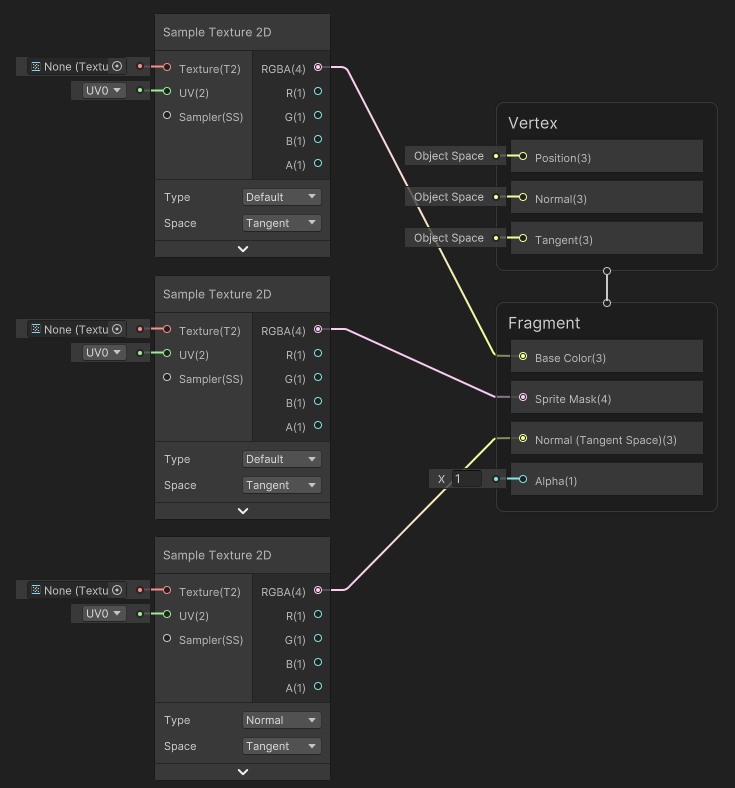
노드 중 하나의 Type을 Normal로 변경합니다.
아래와 같이 Default Type 노드의 RGBA(4) Output Slot을 연결합니다. Normal Type 노드의 출력 슬롯은 Normal(Tangent Space)(3) 입력 슬롯에 연결해야 합니다.
블랙보드에서 +를 선택하여 세 개의 Texture 2D 프로퍼티를 생성한 후 Texture 2D를 선택합니다. 이 예제에서는 'MainTex', 'MaskTex', 'NormalMap'이라고 명명합니다.
Texture 2D 프로퍼티를 에디터 창으로 드래그합니다. 아래 그림과 같이 각 프로퍼티를 Sample Texture 2D 노드의 입력 슬롯에 연결합니다. 'NormalMap' 프로퍼티는 Normal Type 노드에만 연결해야 합니다.
- Save Asset을 선택하여 셰이더를 저장합니다.

이제 새롭게 빌드된 셰이더를 머티리얼에 적용할 수 있습니다.