Set SpawnEvent <Attribute>
菜单路径:Spawn > Set SpawnEvent <Attribute>
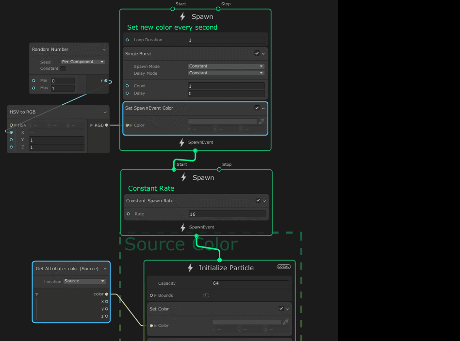
Set SpawnEvent 代码块修改存储在 Context 中的属性内容 event 属性。
代码块兼容性
此代码块兼容于以下上下文:
代码块设置
| Input | 类型 | 描述 |
|---|---|---|
| Attribute | Enum | (检查器)指定要为其设置值的属性。 |
| Random Mode | Enum | (检查器)确定系统是否以及如何随机化属性值。选项: • Off:不计算属性的随机值。使用您在输入中直接提供的值。 • Per Component:为每个属性的组件计算一个随机值。 • Uniform:计算单个随机值并将其用于属性的所有组件。 |
代码块属性
| Input | 类型 | 描述 |
|---|---|---|
| <Attribute name> | 取决于属性 | 要设置属性的值。 此属性仅在将 Random Mode 设置为 Off 时显示。 |
| Min | 取决于属性 | 此代码块可以将属性设置成的最小值。 此属性仅在将 Random Mode 设置为 Per Component 或 Uniform 时显示。 |
| Max | 取决于属性 | 此代码块可以将属性设置成的最大值。 此属性仅在将 Random Mode 设置为 Per Component 或 Uniform 时显示。 |
备注
系统会自动在 spawn 事件之间传输 event 属性,但是,要在 Initialize Context 中检索 spawn 事件,您必须使用 Inherit Source Attribute 或 Get Attribute Operator,Location 设置成 Source。
