2D Renderer and Shader Graph
Creating a Lit Shader
Create a new Asset by selecting Create > Shader > 2D Renderer > Lit Sprite Graph.

Double-click the new Asset to open the Shader Graph.

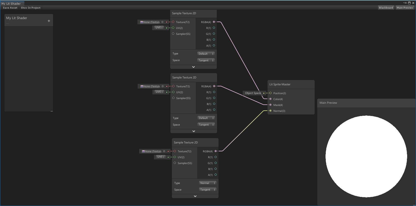
Attach the Sample Texture 2D Nodes to Color, Mask, and Normal. Change the type on the sampler connected to normal from Default to Normal.

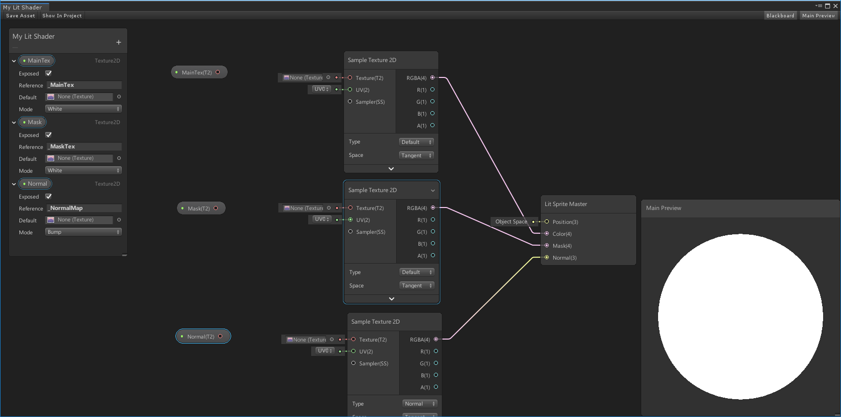
In the Blackboard on the left side, add three new Texture2D items which can be named anything. However, it is required to name the reference for MainTex as _MainTex to render Sprites. It is also recommended to name the references for Mask as _MaskTex and Normal as _NormalMap to match the Shader inputs used in this package.

Lastly the mode on Normal should be set to Bump so that if a normal map is not supplied, an appropriate default Texture is still available.
Drag MainTex, Mask, and Normal from the Blackboard to the Shader Graph work area.

Connect the MainTex, Mask, and Normal nodes to their respective Sample Texture2D nodes.
Select 'Save Asset' to save the Shader.

You can now assign new materials to the newly built Shader.