docs.unity3d.com
Search Results for

    Show / Hide Table of Contents

    Super Sampling

    The Super Sampling Factor field on this sensor informs the camera to capture images at 2, 4, or 8 times their original width and height (4, 16, or 64 times the resolution respectively) in order to perform a high quality super sampling anti-aliasing (SSAA) effect.

    Memory Usage

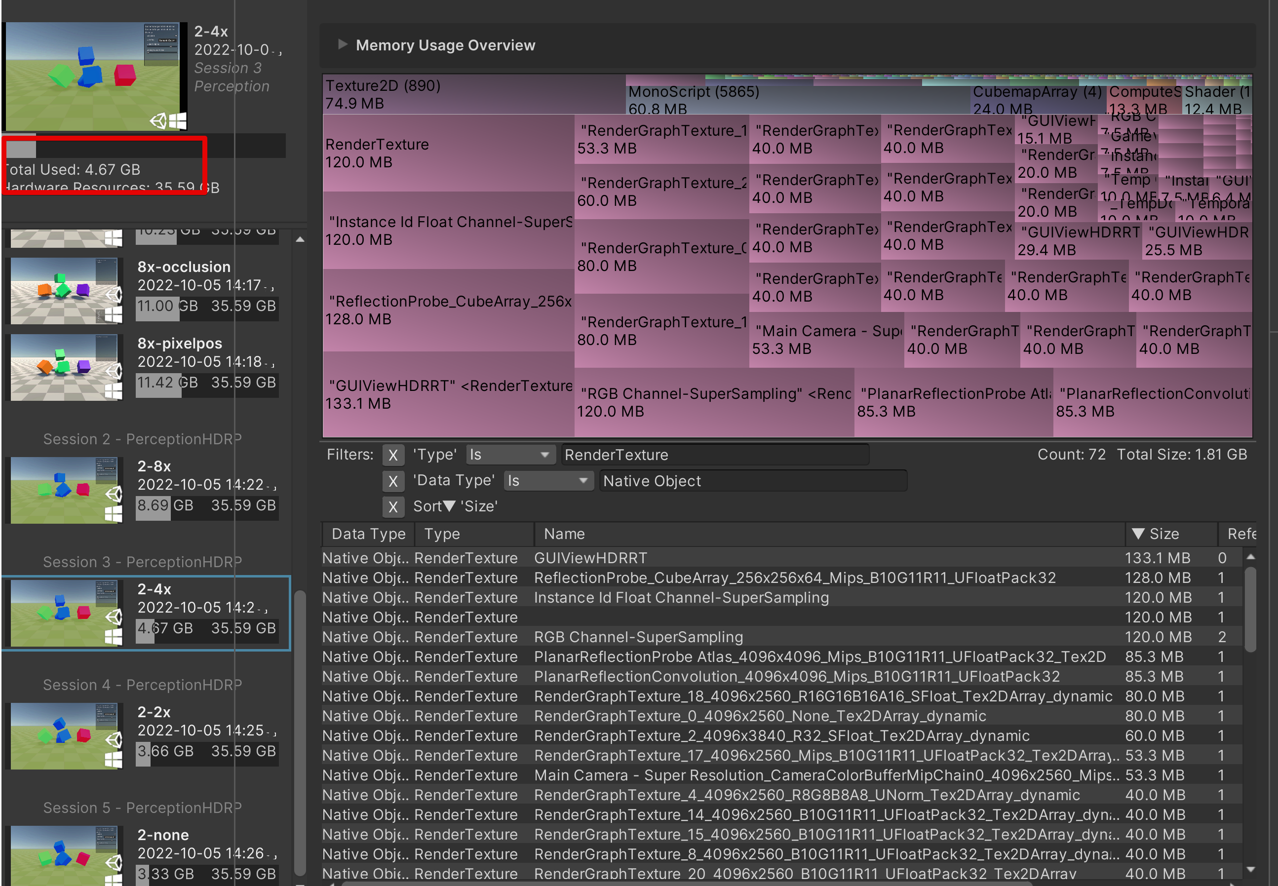
    Examples of the RAM memory used by render textures reqired for Perception to work, based on different Super Sampling scales.


    Initial project memory usage


    2x Super Sampling project memory usage


    4x Super Sampling project memory usage


    8x Super Sampling project memory usage

    Performance

    The bigger render textures are in the project, the longer it will take to generate a frame. Read about draw calls HERE

    Labelers affected by Super Sampling

    • Instance Segmentation Labeler
    • Semantic Segmentation Labeler
    • Depth Labeler
    • Occlusion Labeler
    • Normal Labeler
    • Pixel position Labeler

    This means: the bigger Super Sampling scale selected - more memory will be required for these labelers to work.

    In This Article
    Back to top
    Copyright © 2024 Unity Technologies — Trademarks and terms of use
    • Legal
    • Privacy Policy
    • Cookie Policy
    • Do Not Sell or Share My Personal Information
    • Your Privacy Choices (Cookie Settings)