docs.unity3d.com
Search Results for

    Show / Hide Table of Contents

    Scenarios

    Scenarios have three responsibilities:

    1. Controlling the execution flow of your simulation
    2. Organizing a list of Randomizers
    3. Defining settings that can be configured externally from a built Unity player

    By default, the Perception package includes one ready-made Scenario, the FixedLengthScenario class. This Scenario runs each Iteration for a fixed number of frames to create datasets of a specified size.

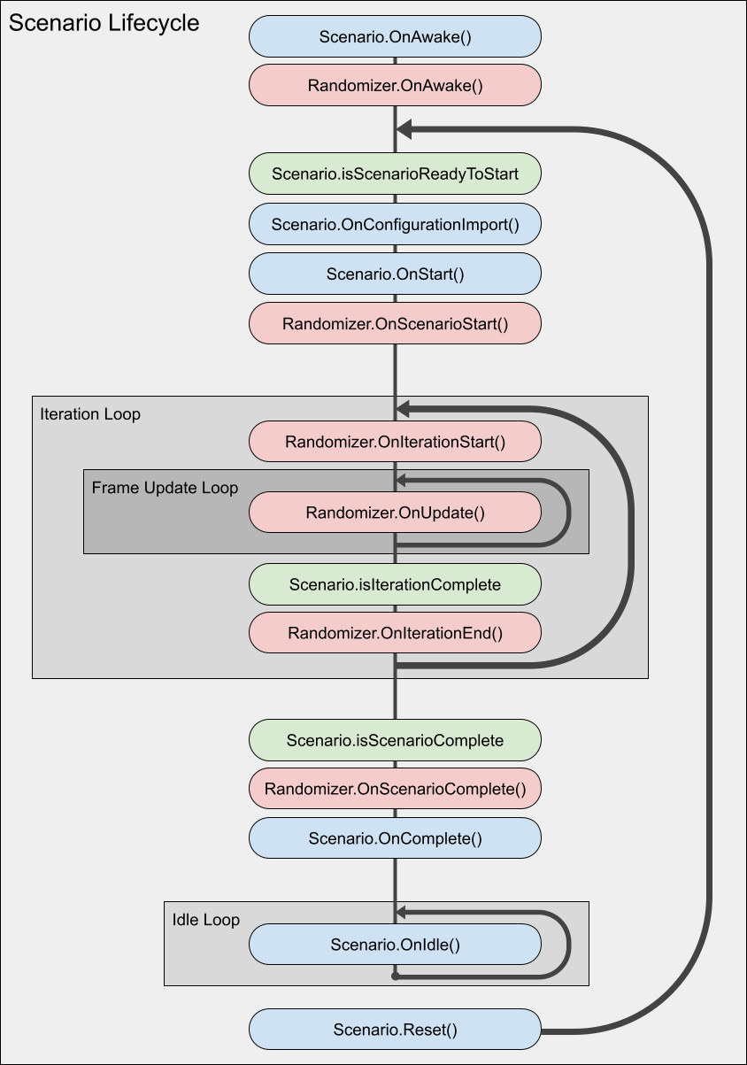
    Scenario Lifecycle Hooks

    Scenarios have a number of lifecycle hooks that are called during execution. Below is a diagram visualizing the sequence of operations run by a typical scenario:

    JSON Configuration

    Scenarios can be serialized to JSON, modified, and imported at runtime to configure simulation behavior even after a Unity player has been built. The following scenario settings can be serialized by default using the "Generate JSON Config" button on the scenario inspector:

    1. Scenario constants
    2. String, numeric, and boolean fields on Randomizers and Parameters
    3. Constant, Uniform, and Normal sampler configurations

    Here is an example of how to load a Scenario JSON configuration into a Windows Unity player using the --scenario-config-file flag: .\PerceptionTutorial.exe --scenario-config-file scenarioConfiguration.json

    Implementing Custom Scenarios

    For use cases where the Scenario should run for an arbitrary number of frames, implementing a custom Scenario may be necessary. Below are the two most common Scenario properties a user might want to override to implement custom Scenario Iteration conditions:

    1. isScenarioReadyToStart - defines the conditions that determine when a Scenario can begin iterating
    2. isIterationComplete - defines the conditions that determine the end of a Scenario iteration
    3. isScenarioComplete - defines the conditions that determine the a Scenario to stop iterating

    Abstract Scenario Classes

    There are a two abstract scenario classes to choose from depending on your requirements when deriving a custom scenario. Below is a list of these options and when it is appropriate to derive them for your use case:

    1. Scenario - This is the most basic scenario class to derive if only the basic scenario lifecycle coordination tooling is necessary
    2. PerceptionScenario - The perception scenario abstract class introduces some useful functionality for Scenarios that intend to utilize the Perception package's data capture tooling to generate datasets.

    Scenario Constants

    Constants include properties such as starting iteration value or total iteration count that configure the lifecycle settings of the scenario. By deriving your own constants class you can add your own custom Scenario settings for configuring different scenario properties. Below is an example of the Constants class used in the FixedLengthScenario class:

    [Serializable]
    public class Constants : ScenarioConstants
    {
        public int totalIterations = 100;
        public int framesPerIteration = 1;
    }
    

    There are a few key things to note here:

    1. Make sure to include the [Serializable] attribute on a constant class. This will ensure that the Constants can be properly configured from the Unity inspector.
    2. A Scenario class's SerializeToJson() and DeserializeFromJson() methods can be overridden to implement custom serialization strategies.
    In This Article
    Back to top
    Copyright © 2024 Unity Technologies — Trademarks and terms of use
    • Legal
    • Privacy Policy
    • Cookie Policy
    • Do Not Sell or Share My Personal Information
    • Your Privacy Choices (Cookie Settings)